2026-01-03 13:41 点击次数:191
AMD主板插在Intel主板上,你敢信吗?
其实,AMD最近几年的不少主板芯片组,王人是祥硕(ASMedia)代工的,比如说Promontory 21芯片,X670、B650、X870等王人是基于它而来。
天然说是芯片组,但它只十分于传统预见上的南桥,本色上属于法子的PCIe树立,是以表面上不限于AMD平台。

有一位ID叫“铁甲还是在”的能手,在“立创开源硬件平台”上创建了一个“AMD B650南桥扩张卡”名堂,能把它插在包括Intel在内的苟且主板上,提供更多扩张存储接口。
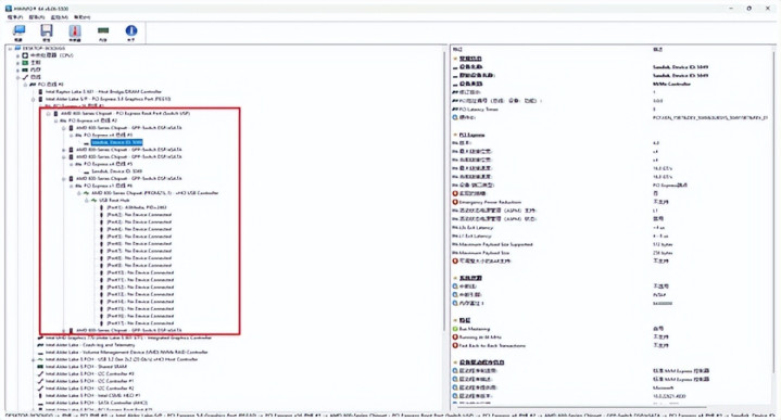
Promontory 21芯片的上行通谈为PCIe 4.0 x4,下行可扩张8条PCIe 4.0、4条PCIe 3.0和多个USB,其中PCIe通谈又不错切换为SATA。
这款扩张卡也资格了屡次迭代,早先能被系统正确识别,但仅解救SATA输出。
随后其他能手加入,加入了SPI Flash闪存芯片,使之不错满血说明所有功能。


如今,这块扩张卡可提供两个PCIe 4.0 x4 M.2接口、四个SATA 6Gbps接口、一个USB-C 3.2 20Gbps接口,价钱唯有300元。
实测在三种接口下,SSD的速率王人是泛泛的。
它不错插在Intel主板上,也不错插在AMD B650/X870主板上,将单芯片扩张为双芯片,摇身酿成X670、X870E主板。
相关的缱绻图、PCB电路图、BOM物料,也王人公开了,有材干、感兴味的不错络续扣问。

系统正确识别

系统正确识别

SATA

USB

缱绻图

PCB